CoRE Stack
Establishing a Collaboration Network on Commoning Technologies for Resilience and Equality.
A network-based approach to scale
A suite of interoperable tools
Built on a shared
infrastructure
Collaborative and decentralized usage
Support community projects, make impact
WHAT WE DO
An Alternative Vision of Tech Stacks for Communities
Designing stacks to be used and managed by communities to empower citizens, build resilience, and bring equality. This approach will ensure that the technologies are appropriate to the context, can be managed well, the goals are clear, and technologies are seen as enablers than a solution in themselves. [Read more]
3+
Customisable tools
20+
Curated Datasets
15+
Network of Collaborators
Essential Goals Of The CoRE Stack:
Commoning for Resilience and Equality
Improved awareness of communities about various pathways for resilience and development.
Scientific correctness in decision-making related to natural resources and commons management.
Improved solidarity in communities to collectively pursue these pathways
Vitalised local community institutions to ensure equity and multi-stakeholder alignment along these pathways.
Join Us in Achieving Our Vision for Community-Based Digital Public Tech Stacks
Our community-based digital infrastructure for public technology stacks is a collaborative effort involving a network of partners, including academic institutions, social enterprises, and civil society organisations. Use cases emerge from the communities, and we build tools that can be put in the hands of communities to empower themselves, rather than top-down tools meant for social control of communities.
Through this network, we aim to build and utilize a robust and inclusive digital ecosystem that benefits everyone in the community. Join us in our weekly dev calls for technical discussions and monthly community of practice calls for ecosystem needs and experience sharing.
Email us at: contact@core-stack.org
Latest Updates
-
Validating Impact: Field Observations from Waterbody Rejuvenation in Madhya Pradesh
Validating Impact: Field Observations from Waterbody Rejuvenation in Madhya Pradesh Ramneek Kaur, Postdoctoral Fellow, ACT4D group, IIT Delhi 16 February,…
-
CoRE Stack at the Participatory AI Research Symposium
CoRE Stack at the Participatory AI Research Symposium In the crazy week of February 16th this year when Delhi hosted…
-
Innovation Challenge #2: Mining Insights from Events
Motivated by Google’s Groundsource project which identified urban flood events from news articles and used them as training data to…
-
CoRE stack developer community
Update – April 2026: Check out the CoRE stack innovation challenge #2 on using geotagged news event datasets alongside geospatial…
-
First round of Innovation Challenge Advances
We launched the CoRE stack innovation challenge on Nov 22, 2025, least expecting the tremendous participation we saw from students,…
-
TESSERA and CoRE stack hackathon on Geospatial AI
The prolific Anil Madhavapeddy from the University of Cambridge, behind many key outputs including OCaml, Docker, Xen, among others, ran…
-
Top-20 Finalists in the AI for ALL challenge: India AI Summit
We are delighted that the CoRE stack was selected among the top-20 finalists in the AI for ALL challenge organized…
-
More Participation, Less “AI”
Deeply reflective blog by Anuradha Ganapathy from her field visits to observe Commons Connect deployments with partners Foundation For Ecological…
-
Solving Landscapes together: Reflections from the 2nd solvability workshop, Dec 2025
The second CoRE stack landscape solvability workshop held at IIT Delhi from Dec 15-17 brought together 80+ people from over…
-
Tracker for protected areas
To accompany the CoRE stack innovation challenge, we have developed an app on Google Earth Engine which combines news articles on protected…
-
Understanding water flow for river rejuvenation
To accompany the CoRE stack innovation challenge, we have enhanced the starter-kit with an example of combining data from the…
-
A micro-watershed registry for India
Climate scientists recognized a while back about the importance of coming up with a standardized Earth System grid. Today most…
-
Stories from the ground from Commons Connect usage
Can data-driven planning lead to a participatory and accountable approach to natural resource governance? Reflections from Ajmal, SUPPORT (Jharkhand) Hear…
-
Towards data-driven and community-centered water governance
Participatory planning procedures are a cornerstone of rural development initiatives, particularly those related to natural resource management. By centering voices…
-
CoRE stack starter-kit for geospatial programming
To accompany the innovation challenge (main doc with example problems), we have built a starter-kit that shows how you can…
-
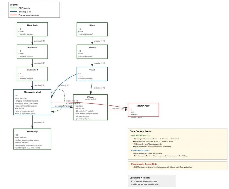
The CoRE stack data structure
To accompany the innovation challenge (main doc with example problems), this ER diagram helpfully generated by Claude.ai (see chat) will…
-
CoRE Stack Innovation Challenge on geospatial programming – 1st edition
Feb 23, 2026: Three contributions have advanced to the next stage of follow-on support to enhance the PoCs into a…
-
ecological restoration toolkit: Bioacoustics Analysis pipelines
Connected to our work on continuous ecological monitoring, we set up bioacoustics recorders at four sites in Delhi to continuously…
-
Building Reproducible Geospatial Pipelines: A STAC Extension with DAG’s
Making Sense of Geospatial Data Workflows: Introducing STACD Working with geospatial data is like cooking a complex meal with many…
-
RNE workshop: Digital Tools for Restoration
Update, Nov 19, 2025: As a follow-up from the workshop, we have put together this living database of useful tools…
-
Ecological Restoration Toolkit: Continuous Ecological Monitoring
Field data collection sounds simple in theory: go out, observe things, record what you find. In practice, it quickly turns…
-
Ecological Restoration Toolkit: Identifying prospective sites for restoration
Restoration sites are typically identified using expert-defined rules on land use, elevation, rainfall, etc., or through change detection from historical…
-
CoRE stack ecosystem of co-creators and users
The CoRE stack is now in its fourth year (hard to believe!) and has been shaped and built with a…
-
Contribute datasets, pipelines, and tools
All CoRE stack code, datasets, technical methodology documents, research papers, etc. are published in the open [github repo, deep-wiki documentation]….
-
CoRE stack: Community of Practice
To take forward this exciting journey of co-creating the CoRE stack, we are launching monthly Community of Practice (CoP) meetings…
-
Early Lessons from Commons Connect Pilots
Published: July 2025 How can digital tools strengthen local planning and ensure that the voices of rural communities shape their…
-
CoRE stack in the news
The Indian Express recently published an interview of Aaditeshwar Seth, co-founder and research/engineering lead of the CoRE stack, and covered…
-
Revealing Inequities in MGNREGA: What Data and Field Insights Tell Us
The Mahatma Gandhi National Rural Employment Guarantee Act (MGNREGA), enacted in 2005, was designed as a powerful tool to ensure…
-
CoRE Stack: Updates – September 2024 to April 2025
In a world where climate change and environmental degradation are becoming increasingly urgent, digital technologies are stepping up to provide…
-
Explore Social-Ecological Insights with the Know Your Landscape Dashboard
We’re excited to introduce the updated Know Your Landscape (KYL) dashboard! This powerful tool helps you dive deep into the…
-
CoRE stack – technical manual v2
Over the last several months, we have added a number of new geospatial layers to the CoRE stack. In addition…
-
Scalable Monitoring of Tree Canopy Density and Height in India at High Spatial Resolutions
Forests and plantations are the backbone of our planet’s ecological balance, offering habitats, absorbing carbon dioxide, regulating climate, and sustaining…
-
Landscape solvability workshop – Report
This is a short report of key learnings from the landscape solvability workshop in November 2024. We had an ambitious…
-
Enhancing Water Security in Rural India with Digital Tools: Insights from Field Testing
Water security is a critical concern for rural India, particularly as climate change exacerbates water scarcity, impacting both livelihoods and…
-
Landscape solvability workshop
We just concluded an amazing three-day (Nov 5-7th, 2024) workshop to discuss data and tools that can be placed in…
-
Digital tools for social protection: How to foster community resilience and equality
Published on the WEF forum agenda. Digital technologies have been adopted globally to improve efficiency in various forms of social…
-
Research openings @ CoRE Stack
We are looking for students at all levels (PhD/Masters/Bachelors), research assistants, post-doc fellows, and software engineering professionals with 0-8 years…
-
Openings: Software Engineer – Geospatial Technologies
The CoRE Stack (https://core-stack.org/) – Commoning for Resilience and Equality is a digital public infrastructure housing many geospatial datasets in…
-
Assessing the impact of farm ponds on agricultural productivity in Northern India
Assessing the impact of farm ponds on agricultural productivity in Northern India Introduction Government welfare schemes such as the Mahatma…
-
Initial Experiments with a Scalable Machine Learning Based Approach for Downscaling the MOD16A2 Evapotranspiration Product
Objective Over the years, the amount of cropping and by extension the water used for cropping has intensified greatly. The…
-
Notes from the CoRE stack Research to Impact Collaborative held on July 8th 2024
ACM COMPASS is an international conference focused on the application of computing technologies for sustainability. COMPASS 2024 was held in…
We’re On a Mission to Bring Big Changes.
Our bottom-up approach prioritises the community and strives to build awareness, sustainability and equity.
400+
LANDSCAPE STEWARDS
9+
States
1500+
VILLAGES